厦门房屋租赁登记备案线上办理流程介绍
厦门房屋租赁登记备案线上办理流程介绍
线上备案方式分为PC端与手机端两种方式,PC端通过厦门市住房租赁交易服务系统或福建省网上办事大厅进行办理,手机端通过“闽政通”APP进行办理。
方式一:PC端
登录厦门市住房租赁交易服务系统或福建省网上办事大厅进行办理。
厦门市住房租赁交易服务系统:
操作步骤
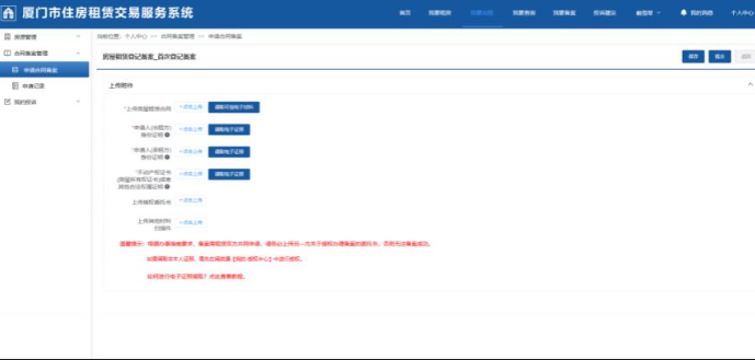
1.进入厦门市住房租赁交易服务系统(https://fwzl.szjj.xm.gov.cn:8101/),点击右上角“登录”,通过省数字身份管理服务平台或闽政通登录。

2.点击“我要备案”,进入合同备案界面,选择备案类型。

3.选择备案类型后,系统会跳出备案须知界面,确认备案须知后,选择房屋所在行政区。

4.点击“点击上传”“调取电子证照”导入相应的文件上传。文件上传成功后,已上传文件会显示文件名称。如有其他资料需要补充,可在“其他材料”清单中增加,最后选择“提交”即可。

福建省网上办事大厅 操作步骤
1.进入福建省网上办事大厅(https://www.fujian.gov.cn/so/s?s&tab=bsfw&qt=%E6%88%BF%E5%B1%8B%E7%A7%9F%E8%B5%81%E7%99%BB%E8%AE%B0%E5%A4%87%E6%A1%88&areaCode=350200)
根据备案类型,点击“办事指南”。

2.根据房屋所在行政区,点击对应的“办事指南”等待跳转,点击“我要申报”,选择“服务地址”,待自动跳转登录界面,扫码登录即可进入备案界面。


3.系统跳出备案须知界面,确认备案须知后,选择房屋所在行政区。

4.点击“点击上传”“调取电子证照”导入相应的文件上传。文件上传成功后,已上传文件会显示文件名称。如有其他资料需要补充,可在“其他材料”清单中增加,最后选择“提交”即可。

方式二:手机端
“闽政通”APP 操作步骤
1.打开“闽政通”APP
左下角选择“本地”,办事城市选择“厦门”,搜索框搜索“房屋租赁登记备案”,点击“办事”。


2.在相应备案类型下,点击“在线办理”,选择所在行政区。


3.在确认备案须知后,选择房屋所在行政区。


4.点击“点击上传”“调取电子证照”导入相应的文件,文件上传成功后,已上传文件会显示文件名称。如有其他资料需要补充,可在其他材料清单中增加,最后选择“提交”即可。

小编提示:微信搜索【厦门本地灵】微信公众号,对话框回复【厦门】即可获取厦门本地便民工具、查询厦门地铁公交,厦门人才补贴政策,厦门中小学幼儿园最新招生信息,厦门核酸检测以及疫苗预约,厦门吃喝玩乐优惠特价门票购买等!


厦门市房屋租赁登记备案线下办理地点介绍线下备案方式为携带材料,就近前往厦门市各政务服务中心窗口办理。办理地点:1.市政务办理地点:厦门市湖里区云顶北路......
2026年度厦门市城乡居民基本医疗保险在校学生参保缴费攻略●参保对象本市经政府有关部门批准设立的各类全日制学校在校在园学生(以下简称“在校学生”)1.......
厦门失业登记线上申请办理入口介绍打开闽政通app,搜索失业登记并进入。点击“在线申报”。点击下一步。填写相关材料并提交。...
2025厦门失业金领取攻略失业人员申请失业保险金办理条件:1.按照规定参加失业保险,所在单位和本人已按照规定履行缴费义务满一年的;2. 非因本人意愿中......
厦门失业金线上申请入口分享申请入口:“厦门市人力资源和社会保障局”官网(http://hrss.xm.gov.cn)也可以直接点击入口➡️(https......
-
厦门市房屋租赁登记备案线下办理地点介绍
厦门市房屋租赁登记备案线下办理地点介绍线下备案方式为携带材料,就近前往厦门市各政......
-
2026国考准考证打印时间介绍
2026国考准考证打印时间介绍报名确认成功的报考者,请于2025年11月24日0......
-
2026国家公务员考试具体考试时间介绍
2026国家公务员考试具体考试时间介绍公共科目笔试时间为:2025年11月30日......
-
2026国家公务员考试成绩查询指南
2026国家公务员考试成绩查询指南笔试阅卷结束后,由中央公务员主管部门确定各类职......
-
2026国考报名确认缴费时间介绍
2026国考报名确认缴费时间介绍报名确认安排通过资格审查的报考者,可于2025年......
-
2026年度厦门市城乡居民基本医疗保险在校学生参保缴费攻略
2026年度厦门市城乡居民基本医疗保险在校学生参保缴费攻略●参保对象本市经政府有......
-
2025厦门失业登记办理攻略
2025厦门失业登记办理攻略受理条件(一)年满16周岁(含)至依法享受基本养老保......
-
厦门失业登记线上申请办理入口介绍
厦门失业登记线上申请办理入口介绍打开闽政通app,搜索失业登记并进入。点击“在线......
- 12026厦门灌口镇东辉村樱花谷游玩攻略
- 22026福建省城市足球联赛(闽超)开始时间
- 32026福建省城市足球联赛(闽超)赛程介绍
- 42026福建省城市足球联赛(闽超)赛事介绍
- 52026福建省属事业单位招聘考试时间什么时候
- 62026福建省城市足球联赛有哪些队伍
- 72026厦门清明节去哪里玩
- 82025厦门清明节活动介绍
- 92026年厦门市汽车置换更新补贴申请方法
- 102026年厦门海沧区汽车新购促消费活动指南
- 112026年福建省省属事业单位公开招聘工作人员方案四
- 122026年福建省省属事业单位公开招聘工作人员方案三(医疗类)
- 132026厦门大学上半年四六级考试报名入口及时间介绍
- 142026年福建省省属事业单位公开招聘工作人员方案二
- 152026年福建省省属事业单位公开招聘工作人员方案一